MAX II EPM240 CPLD開発ボードのFPGAを使てロジックによるLED点滅をテストしました。
同ブログ関連記事:【FPGA開発ボードセットアップ&LED点滅】
動画
参考サイト
●Quartus Prime で FPGA/PLD に書き込むまでの流れ【https://macrochelys99.hatenablog.jp/entry/2018/02/02/213838】
デバイス指定(MAX Ⅱ)
回路図の作成
【File】
【New...】
【Design Files】
【Block Diagram/Schematic File】
【Block Diagram/Schematic File】
【OK】
【File】
【Save As...】
【Symbol Tool】
【74393】
【74393】
【OK】
【Symbol Tool】
【not】
【not】
【OK】
回路図
入出力を配線
【Procesing】
【Start】
【Start Analysis & Elaboration】
→successful
ピン割り当て
[Assignments]
[Pin Planner]
タイミング制約
【File】
【New...】
【Sysnpsys Design Constraints File】
【OK】
【OK】
【File】
【Save As...】
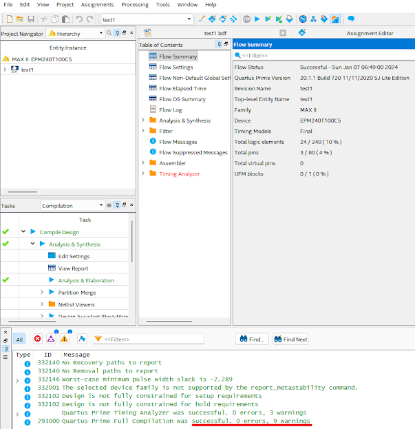
コンパイル
【Procesing】
【Start Compilation】
→successful
書き込み
【Tools】
【Programmer】
【Hardware Setup】 レ点を入れる
【Start】
.png)
.png)
.png)
.png)
.png)
.png)
.png)
.png)
.png)
.png)
.png)
.png)
0 件のコメント:
コメントを投稿